Структура Яндекс Вики
Дерево страниц
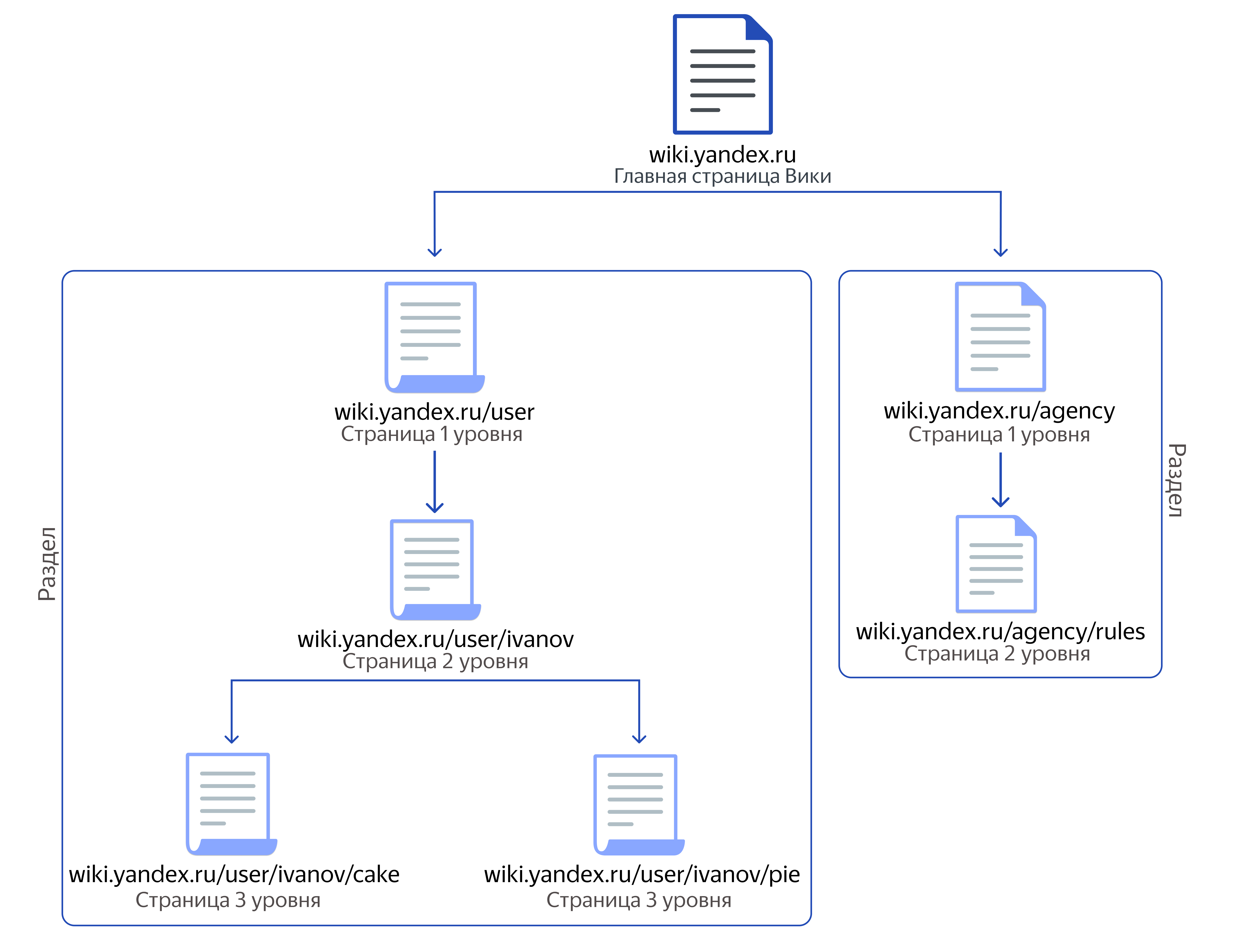
Страницы Вики организованы в виде дерева:

-
wiki.yandex.ru — главная страница вашей организации Вики. Вы можете добавить туда ссылки на основные разделы, важные ссылки или новости.
Главная страница Вики также доступна по адресу wiki.yandex.ru/homepage. Для нее можно создать подстраницу.
-
wiki.yandex.ru/page — страницы верхнего уровня, у которых нет родительской страницы. Обычно это страницы, которые относятся к большой общей теме. Например, страницы подразделения, команды или проекта.
Тип доступа по умолчанию: Всем сотрудникам (См. Настроить доступ к странице). -
wiki.yandex.ru/page/subpage/... — подстраницы, у которых есть родительская страница. Родительской может быть как страница верхнего уровня, так и страница второго и следующих уровней.
Тип доступа по умолчанию: Как у родительской страницы (См. Настроить доступ к странице).
Главная страница Вики
Главная страница Вики — это основная страница вашей базы знаний. Ее можно редактировать так же, как и любую другую страницу.
Примечание
По умолчанию автором главной страницы Вики является служебный аккаунт. Если для этой страницы изменить тип доступа, она может оказаться недоступна для пользователей. Чтобы снять блокировку, администратор организации может перейти на главную страницу и нажать кнопку «Открыть настройки».
Разделы
Страницы Вики образуют разделы:

Раздел — это страница верхнего уровня со всеми ее подстраницами. Обычно страницы одного раздела объединены общей тематикой.
Чтобы просмотреть или изменить структуру раздела, на верхней панели нажмите значок .
Личный раздел
У каждого сотрудника организации есть Личный раздел на Вики: (wiki.yandex.ru/users/<имя_пользователя>). В своем разделе вы можете хранить например, личную информацию, планы или черновики.
Чтобы перейти в личный раздел, на левой панели Вики нажмите Моя страница.
По умолчанию страницы личного раздела доступны Всем сотрудникам (См. Настроить доступ к странице). Вы можете изменить тип доступа к страницам вашего личного раздела и другим страницам, где вы автор.
Адреса для относительных ссылок на страницы
Чтобы ссылаться на страницы Вики (см. Ссылки), вместо полного адреса страницы можно указывать относительный адрес:
-
Укажите адрес относительно главной страницы Вики
wiki.yandex.ru. Для этого перед адресом добавьте символ/:Куда ведет ссылка Разметка wiki.yandex.ru/users/oleg/page[Страница Олега](/users/oleg/page) -
Укажите адрес относительно той страницы, на которой вы размещаете ссылку:
Адреса страниц Разметка Откуда ссылка: wiki.yandex.ru/users/oleg/newpage
Куда ведет ссылка:wiki.yandex.ru/users/oleg/page[Страница Олега](../page)